Challenge A405 25/11/2025
Pitch de l’exercice 🧑‍🏫

Audit des accès aux Fichiers et Dossiers - RDR-IT : https://rdr-it.com/serveur-fichiers-windows-enregistrer-acces-fichiers-dossiers/
Audit des Groupes de Sécurité de l'AD - ITconnect : https://www.it-connect.fr/audit-des-groupes-de-securite-de-lactive-directory/
1. Mappage de lecteurs


2. Ressource Manager
Installation

Outils : Gestionnaire de ressources du serveur de fichiers
- Quotas
Modèles : permet de voir les différents Quotas, attention Inconditionnel bloque totalement, Conditionnel est plus souple.

Ajout de Quota sur un Disque



- Filtres
Types de fichiers et ajout règle personnalisée

Ajout de filtres, et paramètre des alertes

Création du filtre sur le disque


3. Appliquer un Quota et Filtre aux 2 lecteurs des Promos
On va limiter le Disque Commun Ă 10 Go strict, et chaque Promo Ă 5 Go.


On va créer un Filtre pour bloquer les fichier exécutables ET audios/vidéos


4. Audit des fichiers et dossiers
Création de l'audit sur le dossier cible, on va faire le dossier commun et l'activer pour tous les sous-dossiers & fichiers pour ne pas à avoir à le faire pour chaque promo

Configuration de l'audit


Configuration de la stratégie d’audit sur le serveur, on va activer l’audit d’accès aux objets sur le serveur avec gpedit.msc. On configure puis gpupdate /force pour mettre à jour les stratégies

Maintenant on peut visualiser les journaux Windows dans l’observateur d’événements

Vu le nombre d'évènements (risque d'impacter les perfs du serveur) on va plutôt Auditer les Échecs pour monitorer les tentatives d'accès seulement

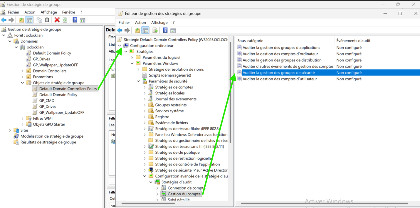
5. Audit des Groupes de Sécurité de l'AD
Activation de la GPO en question


Création d'un affichage personnalisé dans l'Observateur d'évènements
-
Par source : Microsoft Windows security auditing
-
ID : 4727, 4728, 4729, 4730, 4731, 4732, 4733, 4734, 4735, 4737, 4754, 4755, 4756, 4757, 4758, 4764

On peut maintenant voir les modifications sur nos Groupes de Sécurité, ici l'administrateur a créé un groupe GS_TEST sur le domaine OCLOCK.
